Products

Simple but powerful. We offer products for all levels of developers and professionals who work on YANG/NETCONF.

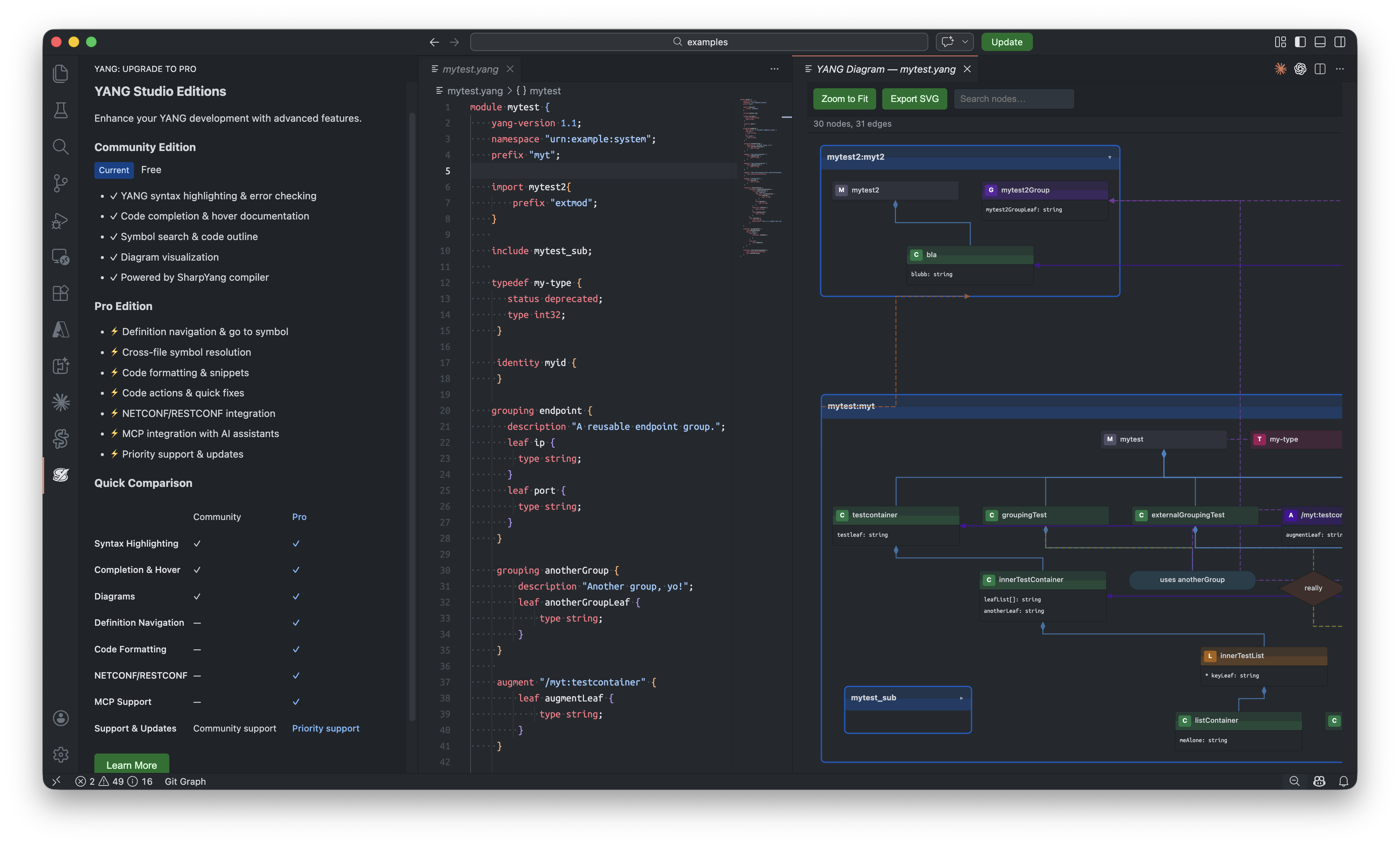
YANG Studio for VS Code

Cross-platform YANG/NETCONF development tools for professionals, providing a modern interface.

C# YANG Library

High performance YANG/NETCONF libraries for .NET, supporting YANG modeling, NETCONF protocol, and more.

C# YANG Emulator

YANG/NETCONF emulator, a powerful and flexible platform for prototype development, testing, and learning.

YANG Studio for Visual Studio Code

Next-generation cross-platform YANG/NETCONF tooling for all professionals, embracing the AI era.

Pro Edition Private Beta

This product is in early preview. Sign up to join the private beta program and get early access.

Enroll

Community Edition Is Public

The Community Edition is now freely available for everyone. Grab your copy today!

Get It Now

Visiting C# SNMP Family

Our SNMP product family has been widely used in the industry for years. Check it out!

Learn More

Contact Us

We'd love to hear from you (beta program enrollment, product feedback, trials, service requests, etc.)!